Virtual Reality for the Creation of Stories and Scenarios for Construction Safety: Social Distancing in the COVID-19 Pandemic Context

Virtual Reality for the Creation of Stories and Scenarios for Construction Safety: Social Distancing in the COVID-19 Pandemic Context

Felipe Muñoz-La Rivera* Javier Mora-Serrano Eugenio Oñate

School of Civil Engineering, Pontificia Universidad Católica de Valparaíso, Valparaíso 2340000, Chile

International Centre for Numerical Methods in Engineering (CIMNE), C/ Gran Capitán S/N UPC Campus Nord, Barcelona 08034, Spain

School of Civil Engineering, Universitat Politècnica de Catalunya, Barcelona 08034, Spain

Corresponding Author Email: 
felipe.munoz@pucv.cl
Page: 
105-114
|
DOI: 
https://doi.org/10.18280/ijcmem.110205
Received: 
11 June 2022
|
Revised: 
14 March 2023
|
Accepted: 
13 April 2023
|
Available online: 
30 June 2023
| Citation

© 2023 IIETA. This article is published by IIETA and is licensed under the CC BY 4.0 license (http://creativecommons.org/licenses/by/4.0/).

OPEN ACCESS

Abstract: 

The construction site is a complex and dynamic place. Workers are susceptible to certain risks due to the variability of their worksites, the tasks they perform, and the equipment they use. These aspects make the architecture, engineering, construction, and operation industry (AECO) have high accident rates. These typical processes are added to the growing use of new technologies in the workplace (e.g., drones, robots) that must coexist with human workers, not altering their routines and preserving a safe environment. A key aspect of occupational risk prevention (ORP) is worker training. Traditional training methods are not satisfactory. Given these deficiencies, virtual reality has shown advantages and benefits for training, allowing the development of immersive training experiences that promise to generate more meaningful learning for students. The construction sector needs to reactivate their construction sites after periods of confinement due to the direct implications on the progress of projects and, indeed, the industry's productivity (with the repercussions on costs, time and legal aspects). In this respect, training workers in covid protection measures and designing and analysing changing construction site scenarios to reduce the spread of viruses is crucial to ensure workers' health. This research shows the application and agile development of a training experience for social distancing at construction sites to prevent COVID-19 transmission, based on virtual reality and building information modelling and using serious games as a teaching strategy. Analyses are shown to exemplify the application and potential of the tools.

Keywords: 

virtual reality, BIM, construction site, safety in construction, storytelling, job safety analysis technicians (JSAt), COVID-19

1. Introduction

The construction sector is considered one of the economy's engines [1]. In spite of its relevance, it is also one of the most dangerous industries worldwide [2]. Managing work at the construction site is not a simple task. Multiple agents and varying levels of complexity make the control of projects complex [3]. Moreover, the heterogeneity of training, disciplines and activities performed by workers reflects the diversity of the job site [4]. Events like the COVID-19 pandemic present even greater challenges for a sector where health and safety management were already difficult to manage in normal times. Construction systems require workers to be on-site to carry out the work. The working conditions inherent to their work (physical labour, fatigue, suffocation, working outdoors, heavy equipment, etc.) mean that measures to protect against covid (such as masks or face shields) hinder the work and create conditions of greater suffocation for the workers [5]. Therefore, ensuring safety distances from covid (according to the regulations of each country, between 1.5 and 2.5 metres of interpersonal space) increases safety levels and prevents the spread of the virus. Beyond these measures, which seem simple to understand, the important thing is to raise awareness among workers of their relevance and to ensure that they can maintain these distances for their well-being [6]. The importance of the construction industry as an engine of global development, challenges the sector to reinforce its preventive health and safety measures to enable workers to continue working even during the pandemic [7].

Regardless of accident prevention measures at the worksite, several authors indicate that generating a real awareness of occupational safety issues in construction is key. The implementation of a safety culture is one of the most crucial needs in this sector. This is a challenging task. Training construction site workers is complex, as the workforce generally has low skill levels, so improving training and teaching methods are important to ensure that good safety practices permeate correctly [8]. However, this aspect has not been successfully achieved. Traditionally, occupational risk prevention training for workers in the construction sector has placed the worker in a passive role. The expository classes, manuals and impractical guides are aligned with regulatory compliance. Still, they are not concerned with reflecting in depth on learning methods to achieve meaningful learning that aims to raise worker awareness in developing a culture for safety.

The Architecture, Engineering, Construction and Operation industry is currently undergoing a process of digital evolution [9]. The inclusion of the Building Information Modelling (BIM) is becoming a standard for the sector. With it, 3D models of the projects allow a better recognition and association of how the construction should be executed, providing visibility to all relevant details of the structures. Along with these and other multiple benefits, the incorporation of BIM models in virtual reality environments offers a wealth of options to improve the training of workers. VR allows for first-person immersion in realistic scenarios, allowing workers to interact with dynamic and risky environments [10]. The incorporation of serious game (SG) provides a layer of gamification, which captures workers’ attention and keeps them challenged in the simulations [11].

Although VR, virtual scenarios and SGs have proven effective in safety training in association with learning tasks, they have not succeeded in leading workers to fully internalize the message of a safety culture [12]. This goes beyond learning how to safely perform a task to extend into the realm of emotionality – that is, the worker should become truly aware of the effects of accidents and the need to behave responsibly. Under this approach, storytelling allows researchers to study the role of emotions and cultural factors as determinants of people’s behaviour and a means of deepening users’ awareness; users can experience the content as a protagonist who is responsible for the outcome of the story, which offers emotional meaning beyond theoretical content on safety protocols [13].

Thanks to these technologies and methods, job safety analysis technicians can quickly and easily build customised VR experiences to improve construction workers’ safety awareness [14]. Topics might include awareness of new, much more robotic-based building sites; safe ways to interact with new heavy machinery; improved sensor-based warnings for working at heights; and the use of ladders, scaffolding and ropes alongside dangerous drops, among others [15].

As a specific example of this versatile and fast technique, this work shows the step-by-step procedure of creating social distancing learning material for construction workers in the context of the COVID-19 pandemic. The tool draws on the benefits of development environments for VR experiences and their link to BIM models, which are associated with realism and immersion. The aim of this research is to raise awareness of and evaluate workers’ behaviour with regard to social distancing and how this new aspect can trigger the occurrence of other risky actions.

2. Research Method

The Design Science Research Methodology (DSRM) was used to guide the entire process of justification, development and testing [16]. Figure 1 shows a diagram of the research methodology. In general, the DSRM involves four stages: 1) problems and motivations; 2) objectives of a potential solution; 3) Design and development; and 4) Demonstration.

In the first stage, the problems to be solved and the motivations are identified. To identify these problems and motivations, a literature review was conducted. The Web of Science and Scopus databases were reviewed. Three aspects were sought to be determined: characteristics of construction safety and impacts of COVID-19 on safety management; techniques and methods for occupational risk prevention training in construction; and background on how virtual reality and serious games can contribute to improving construction safety training experiences. In the second stage, the objective of a potential solution was defined: use of VR, SG and storytelling can help safety training to raise awareness about social distancing. In the third stage, the design and development of the proposal were carried out. A conceptual proposal of the simulation was designed, considering training objectives differentiated from the direct objectives of the virtual experience. The scenario and algorithms to create the virtual simulation were developed. Finally, in the fourth stage, the virtual experience was implemented, evaluated and analysed according to the different functions for preventing occupational risks in construction.

Figure 1. Research method

3. Background

3.1 Safety in construction sector

The construction sector worldwide has a high rate of occupational accidents due to high levels of risk and major safety challenges [17]. Construction workers tend to have a higher probability of suffering an accident in the workplace because of physical overexertion, falls and trips, collisions or blows against moving objects, contact with sharp materials or being run over by construction machinery [18]. In addition, the most important risk factors influencing safety performance in the construction industry are associated with poor work site setup and organisation, lack of coordination, poor communication, constant workplace changes, the different languages, cultures and educational backgrounds of the workforce, inadequate training, and the absence of a culture of prevention and safety [19].

Given this series of characteristics of the sector, the discipline of safety management has the responsibility to promote and generate safer conditions for workers. Its actions address a broad spectrum of activities, ranging from long-term measures (organizational awareness, institutional plans and guidelines, and training), medium-term (workplace planning, preventive measures) and just before an accident (sensors and warning elements) [20].

The COVID-19 pandemic has undoubtedly impacted the construction sector. In particular, in the area of safety, the pandemic has forced the industry to incorporate new prevention measures, which are not easy to implement and control in a sector that already experienced difficulties in normal times [15]. Masking and social distancing, combined with the stressful and challenging situations that workers on construction sites already experience, increase the variables that workers must consider when carrying out their routine tasks [21]. Thus, the variables that must be controlled to manage safety increase and generate new possibilities of accidents within the workplace.

3.2 Safety training in construction: Challenges and new trends

Training in occupational health and safety in construction is considered crucial in reducing accident rates and moving towards a zero-accident culture [22]. Traditional training includes classroom lessons on theoretical concepts, manuals and digital syllabi. In this type of training, the worker plays a passive role and learning is verified through (inefficient) final questionnaires [23]. These methods are neither attractive nor effective for a workforce, in many cases, with workers with low levels of qualification and where safety issues (and the use of preventive measures) make it difficult for them to carry out the technical tasks for which they are specialists [24]. Studies show that the level of information retention decreases over time, so it is important to use tools that generate lasting learning. Traditional methods are limited to complying with the norms of prevention, with no intention of taking action or implementing training measures that lead to meaningful learning (for which real-world experience is required in addition to theoretical knowledge) [11].

In line with the trend of digitalisation in construction and the increasing use of BIM, new tools for safety training have emerged [25]. BIM-based VR scenarios make it possible to generate a fully immersive, lifelike environment wherein the user experience relates to how the real world is perceived [26, 27]. In addition, through the integration of information technology and the application of games, SGs make it possible to recreate real danger zones in a virtual environment to promote learning by configuring video games to establish a series of challenges and cognitive-behavioural changes via reward and penalty mechanisms to achieve the desired objectives [11].

Incorporating storytelling into these virtual training experiences shows a preliminary promising series of series of characteristics that open new ways to improve the significance of the learning [28]. Storytelling refers to the art of presenting a narrative with elements that generate emotionality and transport recipients, enabling them to in a meaningful way and learn from the events being described [29]. Storytelling promotes the development of effective and selective attention, reasoning skills and cognitive skills. Its application in accident prevention has been observed in the context of road safety education. Storytelling can be used to study the role of cultural factors and emotions as determinants of people’s behaviour [30]. Thus, in virtual immersive environments, the users experience content as protagonists responsible for the outcome of the story and thus receive emotional meaning beyond the theoretical content on safety protocols and standards [31].

4. Design and Development of the Virtual Experience

The conceptual design of the virtual experience considers three central elements: a) Determination of the learning objectives; b) The objectives of the virtual experience itself; and c) The decision tree associated with the different learning options that are determined, associated with safety at the construction site.

The learning objectives are the reason why the simulation has been created. It is what is sought to form in the worker. Ideally, these objectives should not be completely implicit to the player. Still, nevertheless, they should allow him to recognize the different actions to be performed correctly and thus learn and be trained in the topics of interest. For this virtual experience, the learning objectives are awareness of social distancing, the correct use of the mask in COVID-19 prevention, and the identification of risk areas in the work environment.

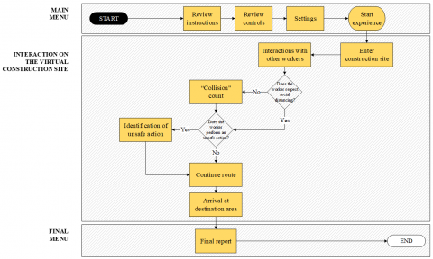
On the other hand, VR experience goal is to get the worker to a safe zone. In order to do so, many kind of conventional missions can be assigned, in accordance with the project requirements. The decision tree is designed to allow the user to experience the following options: the worker enters the construction site. In order to reach the defined safe zone, the worker must traverse a large part of the construction site. On the route (something to be decided by the user), the worker encounters groups of workers who must be avoided (so as not to violate social distancing). In addition, unsafe zones are placed near these workers to expose the worker to other potential risks. In other words, the worker must maintain awareness not only of people but also of unsafe typical areas of the construction site. Figure 2 shows a simplified schematic of the virtual experience route.

Figure 2. Diagram of virtual experience route

Figure 3. Tool flow for creation of virtual experience

Figure 3 shows the proposed workflow for developing the virtual reality experience. It considers four stages: gathering the necessary technical information and implementing the required processes in the virtual environments to their interaction and analysis. In the first stage, Project Documentation, the technical information of the specific project is collected (plans, management aspects, construction stages), together with the information and safety and risk management plans to be evaluated (for the application case, although the focus of the study was the social distance, general risk aspects were also considered). In the second stage, based on the project documents, a BIM model is generated (or a model already created for the project is reused). Incorporating BIM into the workflow allows the use of the real models and scenarios of the projects where the virtual reality experiences will be used. From the user's perspective, using the real building, the real job site, with the work dynamics and schedule projections (BIM models) in the virtual reality experience, allows the worker to place himself not in a generic standard simulation but in the place where he will perform his work. From the developer's perspective, all the information of the models, scenarios and planning comes from the BIM environment, thus reducing the rework associated with this stage of development, focusing their efforts on scenario realism, gamification or other aspects of interest in the development side itself.

To improve the realism of its appearance in virtual environments, the textures of this 3D model can be enhanced in specific software. The project data and BIM models are incorporated into the virtual reality development environments in the third stage. All the necessary elements for the construction stage to be simulated are added (elements that support the construction, machinery, equipment, other virtual workers, and aspects of the construction site environment, among others). All the necessary interactions for the simulation are programmed so that the user can interact with the work site as if it were real (physics and movements of the objects, restrictions, and cause-consequence relationships in the face of certain user actions, among others). Finally, the simulation is exported to the desired interaction device in the fourth stage, and users can use the experience. For this particular development, the tools used included: Autodesk Revit, 3D Studio Max, Unity 3D, Visual Studio (C#) and computer visualization of the experience.

To achieve the training and virtual experience objectives, different elements were created. The project information, its environment, and the safety plan have been considered for their creation. Figure 4 shows part of these elements: 4(a) shows a general view of the construction site, where the different areas within site are visible (material stockpile areas, main entrance and construction shed, workshops and public services areas, foundations and excavations construction, and main building); 4(b) shows the context of the city where the construction site is located (trees, surrounding buildings, streets and cars, among others); 4(c) shows the main building (construction phase); 4(d) shows excavation areas and details of safety fences; 4(e) shows workers and material stockpile area; and 4(f) shows machinery, safety elements and secondary buildings. With all these elements incorporated, it is possible to reconstruct a construction site. These have realistic characteristics (textures, designs, dimensions, and physical features), allowing users to interact with a real environment.

Along with involving the user in a construction context (analysing their behaviour and the decisions the worker makes in response to different stimuli in the virtual experience), autonomous virtual workers were created. The presence of other workers in the workplace adds the variable that "each worker is a risk prevention agent or risk promoter". Moreover, given that one of the main objectives of the simulation is to study worker behaviour in relation to social distancing, the incorporation of other bots is relevant. Based on the design of the main bot representing the player [32], elements have been programmed to detect "collisions" with virtual workers. In order to assess whether or not workers maintain the required social distancing, collision zones radial to the user and the simulation bot have been incorporated. These can be modified according to the distance determined by the safety officer (according to the country's regulations or the one established within the company. In this use case, a distance of 1.5 metres has been set). In this way, when the user exceeds the established safety distance, the interaction is detected, and a counter registers the number of interactions that the worker has until reaching the established safety zone to end the simulation. Thus, Figure 5 shows the player surrounded by different workers with their respective safe distance areas. For the development of the experience, the worker does not see the circles around each worker; however, a mini-map has been added to the side of the screen, where the user can see this. This option can be removed, as desired, to train workers with or without this aid.

(a)
(b)
(c)
(d)
(e)
(f)

Figure 4. VR environment elements. (a) Construction site - general view; (b) Overview of the city and context in which the construction site is located; (c) Principal building, imported from BIM; (d) Excavation areas; (e) Stockpile areas and other workers performing tasks; and (f) Machinery, auxiliary buildings and safety objects

Figure 5. Safety distance - Safety areas. Interaction between the user and virtual workers

Different options for prevention measures for COVID-19 may arise. One of these is the wearing of face masks: how important is the way the people wear the mask? are we able to identify more risky situations depending on how the people wear the mask? In response to these and other questions, and to study the behaviour of workers in different cases, Figure 6 shows the different mask-wearing options that were implemented. Figure 6(a) shows a virtual worker wearing the mask correctly. Figures 6(b) and 6(c) shows a virtual worker wearing the mask incorrectly. Figure 6(d) shows a virtual worker without a mask. In this way, the user will have to interact with workers with different prevention behaviour in the virtual environment. Thus, it will be possible to evaluate, for example, whether there is a change in the user's behaviour when confronted with a worker wearing a mask, with others wearing a mask incorrectly, or without a mask.

(a)                                                                    (b)
(c)                                                                    (d)

Figure 6. Options for mask wear by workers. (a) Correct wearing of mask; (b) Incorrect wearing of mask; (c) Incorrect wearing of mask; (d) No mask

Different algorithms were created to control the interactions of the main player, the activities of the construction site workers and the gamification aspects. Figure 7 shows the five main algorithms used in the development of the virtual experience.

Figure 7. Algorithms developed for interaction in the virtual environment

5. Demonstration of the Virtual Experience

5.1 Virtual experience

Figure 8 shows a sequence of "scenes" of a possible virtual tour. Since the simulation is designed to give freedom to the user in the actions he wants to perform, this path is not fixed. It will depend on the route that each user decides). Figure 8(a) shows the main menu of the virtual experience. There, the user will find the Instructions, settings, and credits of the incident and the button to start the experience. All the information shown in this tab and the configuration options have been designed simply for ease of use. Figure 8(b) shows the start of the experience and the user interface. During the whole simulation, the user will be able to see a counter of interactions (the counter will increase every time the user crosses the safety distance with other virtual workers) and a mini-map, where it is possible to see the interaction zones of the user and the workers (coloured circles surrounding the workers and the user). Figures 8(c,d,e,f) show possible interactions of the user with other workers (using the mask incorrectly, performing routine work, group worker chats, and interaction with the environment in general). Figure 8(g) shows the worker arriving at the safe zone, and Figure 8(h) shows the final menu, where information on the number of interactions where the minimum social distancing is exceeded is shown.

Figure 8. Virtual experience. (a) Main menu; (b) Game start at entrance to construction site; (c) Example of virtual interaction with another worker; (d) Example of actions performed by other workers; (e) Interaction with group of workers; (f) Interaction with workers and unsafe environment; (g) Arrival at ‘end zone’; (h) Final menu

Figure 9. Decision-making example: social distance and/or choosing a fastest route

Figure 10. Example of decision-making: maintaining social distance and/or choosing a safe route. (a) Player faces best route choice decision; (b) Wrong decision (risk of fall); and (c) Correct decision (risk-free, safe area)

5.2 Virtual experience analysis examples

According to the training objectives sought by the designer, various scenarios can be created to evaluate the worker's behavior. Figure 9 shows a case in point. The worker must move around the site, and to do so, must decide which route to take. Figure 9 shows the five potential ways the worker can handle. In routes one, three, and five, the worker will interact with other workers, not respecting the safety distance; therefore, these routes are discarded. Although the worker passes between two different groups of workers in route two, with sufficient length not to cross the minimum safety distance with other workers, he could make a mistake since the space where he must move is somewhat limited. On the other hand, route five has no workers and no apparent risk elements, so it would seem to be the safest route. Thus, in cases like this, it is possible to evaluate the behavior of the worker (user) who is performing the simulation, analyzing the behavior he has, either by deciding a faster route but that can put at risk the restriction of social distancing, or another longer but safer route.

Within the experience, which is focused on health and safety, the worker’s goal is not only to maintain social distance from other workers but also to avoid risky behaviour more generally. The experience thus allows for the evaluation of how the new condition of social distancing could lead to incorrect decision-making with regard to safety matters on construction sites. For example, Figure 10 shows part of the route taken by the player where he encounters a group of workers who must be avoided. In this context, the worker has two options: a) avoid the workers by walking to the left, which is the quickest route but would force him to walk too close to an unprotected excavation; or b) avoid them by walking to the right – a longer, but safer route.

6. Conclusions

High accident rates characterize the architecture, engineering, and construction industry. The work dynamics of the construction site, the different processes, and work teams make safety management complex. In this scenario, the training of workers in occupational risk prevention is key. Raising awareness of risks and fostering a safety culture is a relevant aspect. Although various training methods have been used, they do not generate significant learning in workers or real awareness of these issues. Traditional methods place the student in a passive role, with little participation, test-type evaluations, far from real work contexts.

Given the need for training in occupational risk prevention and the shortcomings of traditional methods, this research proposed using virtual reality to generate training experiences in ORP. Thus, a tool flow for training pills has been presented. To demonstrate the feasibility of the proposal, a training experience was developed. It aimed to raise awareness of COVID-19 prevention at the construction site, focusing on maintaining the social distancing of safety among workers. The developed game incorporated the integration of BIM models, the generation of realistic construction site environments, and the programming of interactions and gamification aspects. It was thus demonstrated that VR could be adapted to different contexts, enabling the agile and simple development of customized VR experiences to raise awareness among construction workers to improve their safety.

Thus, this research provides recommendations and procedures for developing learning experiences in immersive environments. Different scenarios and situations can be designed and developed to assess workers' behavior and thus train them more effectively.

While VR seems to have several benefits for improving construction safety from different aspects (training, safety analysis, management and supervision of protective measures, etc.), implementation limitations must be considered. Hardware and software aspects must be considered in terms of development difficulties, professional and equipment costs, and implementation difficulties in contexts such as the construction site. However, this research aims to contribute to exemplifying and proposing workflows that show the possibilities of implementing these tools. The limitations associated with hardware and software costs will decrease organically once these tools become widespread. However, to promote this development, proposing and implementing developments such as those shown in this research, and integrating tools from the sector, such as BIM, will allow progress to be made in this process.

Acknowledgements

This research has been supported by the CONICYT for its economic support to Felipe Muñoz, beneficiary of a pre-doctoral grant (CONICYT – PCHA/International Doctorate/2019-72200306), was funded by “DI emergente PUCV 2022” project of the Vicerrectoría de Investigación y estudios avanzados – Pontificia Universidad Católica de Valparaíso (039.350/2022), and by BIMIoTICa (RTC-2017-6454-7; MICIU – Ministry of Science, Innovation and Universities of Spain). The authors also acknowledge the financial support from the Spanish Ministry of Economy and Competitiveness, through the “Severo Ochoa Programme for Centres of Excellence in R&D (CEX2018-000797-S)”. The research team would like to thank Ignacio Valero (CIMNE – UPC, Spain) for his constant support regarding construction safety.

The authors declare their compliance with all provisions of the Authors' Duties according to the IEETA Press Publication Ethics and Malpractice Statement.

  References

[1] Global Construction Perspectives and Oxford Economics. (2015). A global forecast for the construction industry to 2030. London: Global Construction Perspectives and Oxford Economics.

[2] Jannadi, O.A., Bu-Khamsin, M.S. (2002). Safety factors considered by industrial contractors in Saudi Arabia. Building and Environment, 37(5): 539-547. https://doi.org/10.1016/S0360-1323(01)00056-7

[3] Ahmed, S. (2019). Causes and effects of accident at construction site: A study for the construction industry in Bangladesh. International Journal of Sustainable construction Engineering and Technology, 10(2): 18-40. 

[4] Khosravi, Y., Asilian-Mahabadi, H., Hajizadeh, E., Hassanzadeh-Rangi, N., Bastani, H., Behzadan, A.H. (2014). Factors influencing unsafe behaviors and accidents on construction sites: A review. International Journal of Occupational Safety and Ergonomics, 20(1): 111-125. https://doi.org/10.1080/10803548.2014.11077023

[5] Iqbal, M., Ahmad, N., Waqas, M., Abrar, M. (2021). COVID-19 pandemic and construction industry: Impacts, emerging construction safety practices, and proposed crisis management. Brazilian Journal of Operations & Production Management, 18(2): 1-17. https://doi.org/10.14488/BJOPM.2021.034

[6] Soliman, E., Al-Tabtabai, H., Almusalam, A., Hussein, M. (2022). Impact of COVID-19 on labor’s motivational factors and construction productivity. International Journal of Construction Management, 1-10. https://doi.org/10.1080/15623599.2022.2092386

[7] Alsharef, A., Banerjee, S., Uddin, S.M.J., Albert, A., Jaselskis, E. (2021). Pandemic on the united states construction industry. International Journal of Environmental Research and Public Health, 18(4): 1559. https://doi.org/10.3390/ijerph18041559

[8] Hassan, P.F., Noor, M.S.M., Mohammad, H. (2021). Challenges in education and training to develop malaysian construction workforce. International Journal of Sustainable Construction Engineering and Technology, 12(2): 53-69. https://doi.org/10.30880/ijscet.2021.12.02.005.

[9] Manzoor, B., Othman, I., Pomares, J.C. (2021). Digital technologies in the architecture, engineering and construction (Aec) industry—A bibliometric—Qualitative literature review of research activities. International Journal of Environmental Research and Public Health, 18(11): 6135. https://doi.org/10.3390/ijerph18116135

[10] Bhagwat, K., Kumar, P., Delhi, V.S.K. (2021). Usability of visualization platform–based safety training and assessment modules for engineering students and construction professionals. Journal of Civil Engineering Education, 147(2): 04020016. https://doi.org/10.1061/(ASCE)EI.2643-9115.0000034

[11] Gao, Y., Gonzalez, V.A., Yiu, T.W. (2019). The effectiveness of traditional tools and computer-aided technologies for health and safety training in the construction sector: A systematic review. Computers & Education, 138: 101-115. https://doi.org/10.1016/j.compedu.2019.05.003

[12] Joshi, S., Hamilton, M., Warren, R., Faucett, D., Tian, W., Wang, Y., Ma, J. (2021). Implementing Virtual Reality technology for safety training in the precast/prestressed concrete industry. Applied Ergonomics, 90: 103286. https://doi.org/10.1016/j.apergo.2020.103286

[13] Muñoz La Rivera, F., Mora Serrano, J., Delgado, C., Briceño, C., Vera, R., Núñez, T. (2020). Storitelling in mixed reality experiences to develop a culture of occupational risk prevention in construction. In CONTART, pp. 101-102.

[14] Ramos-hurtado, J., Muñoz La-Rivera, F., Mora-serrano, J., Deraemaeker, A., Valero, I. (2021). Proposal for the deployment of an augmented reality tool for construction safety inspection. 12(4): 500. https://doi.org/10.3390/buildings12040500

[15] Muñoz-La Rivera, F., Mora-Serrano, J., Oñate, E. (2021). Virtual reality stories for construction training scenarios: The case of social distancing at the construction site. WIT Transactions on the Built Environment, 205: 37-47. https://doi.org/10.2495/BIM210041

[16] Peffers, K., Tuunanen, T., Gengler, C.E., Rossi, M., Hui, W., Virtanen, V., Bragge, J. (2006). The design science research process: Amodel for producing and presenting information systems research. In First International Conference on Design Science Research in Information Systems and Technology, pp. 83-16.

[17] Winge, S., Albrechtsen, E., Mostue, B.A. (2019). Causal factors and connections in construction accidents. Safety Science, 112: 130-141. https://doi.org/10.1016/j.ssci.2018.10.015

[18] Yap, J.B.H., Lee, W.K. (2020). Analysing the underlying factors affecting safety performance in building construction. Production Planning & Control, 31(13): 1061-1076. https://doi.org/10.1080/09537287.2019.1695292

[19] Abas, N.H., Yusuf, N., Suhaini, N.A., Kariya, N., Mohammad, H., Hasmori, M.F. (2020). Factors affecting safety performance of construction projects: A literature review. In IOP Conference Series: Materials Science and Engineering, 713(1): 012036. https://doi.org/10.1088/1757-899X/713/1/012036

[20] Sidani, A., Dinis, F.M., Duarte, J., Sanhudo, L., Calvetti, D., Baptista, J.S., Martins, J.P., Soeiro, A. (2021). Recent tools and techniques of BIM-Based Augmented Reality: A systematic review. Journal of Building Engineering, 42: 102500. https://doi.org/10.1016/j.jobe.2021.102500

[21] Wang, Z., Liu, Z., Liu, J. (2020). Risk identification and responses of tunnel construction management during the COVID-19 pandemic. Advances in Civil Engineering, 2020: 1-10. https://doi.org/10.1155/2020/6620539

[22] Teizer, J. (2016). Right-time vs real-time pro-active construction safety and health system architecture. Construction Innovation, 16(3): 253-280. https://doi.org/10.1108/CI-10-2015-0049

[23] Yılmaz, M., Kanıt, R. (2018). A practical tool for estimating compulsory OHS costs of residential building construction projects in Turkey. Safety Science, 101: 326-331. https://doi.org/10.1016/j.ssci.2017.09.020

[24] Alvanchi, A., Lee, S., AbouRizk, S.M. (2012). Dynamics of workforce skill evolution in construction projects. Canadian Journal of Civil Engineering, 39(9): 1005-1017. https://doi.org/10.1139/l2012-087

[25] Muñoz-La Rivera, F., Mora-Serrano, J., Valero, I., Oñate, E. (2021). Methodological-technological framework for Construction 4.0. Archives of Computational Methods in Engineering, 28: 689-711. https://doi.org/10.1007/s11831-020-09455-9

[26] Kassem, M., Benomran, L., Teizer, J. (2017). Virtual environments for safety learning in construction and engineering: Seeking evidence and identifying gaps for future research. Visualization in Engineering, 5: 1-15. https://doi.org/10.1186/s40327-017-0054-1

[27] Tan, Y., Xu, W., Li, S., Chen, K. (2022). Augmented and Virtual Reality (AR/VR) for education and training in the AEC industry: A systematic review of research and applications. Buildings, 12(10): 1529. https://doi.org/10.3390/buildings12101529

[28] Pedro, A., Le, Q.T., Park, C.S. (2016). Framework for integrating safety into construction methods education through interactive virtual reality. Journal of Professional Issues in Engineering Education and Practice, 142(2): 04015011. https://doi.org/10.1061/(ASCE)EI.1943-5541.0000261

[29] McHugh, K., Klockner, K. (2020). Learning lessons from rail safety storytelling: Telling safety like it is. Safety Science, 122: 104524. https://doi.org/10.1016/j.ssci.2019.104524

[30] Oschatz, C., Klimmt, C. (2016). The effectiveness of narrative communication in road safety education: A moderated mediation model. Communications, 41(2): 145-165. https://doi.org/10.1515/commun-2016-0003

[31] Cullen, E.T. (2005). Tell me a story: Why stories are essential to effective safety training (Vol. 9664). Department of Health and Human Services, Center for Disease Control and Prevention, National Institute for Occupational Safety and Health. 

[32] Mixamo. Worker character. https://www.mixamo.com/#/?page=1&query=worker&type=Character, accessed on Jan. 10, 2021.